LASAGNA CODE
Mobile puzzle game

LASAGNA CODE is a mobile puzzle game that requires increased space management in order to bring a virus to a server, and this through a laser you will have to direct.
To do so, different modules, interacting with each other are arranged in the levels, move them to find the optimal arrangement that can lead you to victory.
So, be the smartest to find a solution and allow the laser to cross the 3 layers of the level, and finally, reach the server.
01
LEVEL DESIGN - Lead Level Designer
This project was done without art team, so the levels had to be thought to be visually simple and understandable, while remaining pretty.
Below, all my work as a lead level designer :
-
Defined the level design intentions so that the whole team builds and designs on common intentions.
-
Defined the structure of the levels.
-
Realised 2D plan and visual concept.
-
Created 3D models in-engine.
-
Defined the pacing of the levels (to allow a consistent difficulty curve in the appearance of mechanics and their use).
-
Validated the level zones created by other level designers and written precise but concise returns to modify them and ensure overall consistency in the level.
-
Designed, blocked-out and polished 21 puzzles for the game.
-
Played many times the levels and have them playtested to ensure their proper functioning and the correct understanding of the player.
-
Iterated on levels after each playtest and conduct meetings in case of major issues to find a solution.




02
GAME DESIGN
My job as a game designer on this project was mainly to design most of the features needed for creating puzzles and communicate with the team of programmers in order to define our needs as precisely as possible.
You can find below everything i did to make it possible :
-
Tweaked values in-engine to create the smoothest experience while trying to a puzzle (Controller and modules behaviour).
-
Designed the puzzles modules.
-
Designed the reward system
-
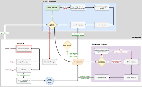
Designed the Game Loop (Macro / Mezzo / Micro)
-
Produced designed documents (Mostly about the Level design modules behaviour).
-
Produced technical documents for the programers team in order to precisely define the behavior of a module and what variables need to be directly tweakable in-engine for the Game designers (behaviour tree documents).
-
Produced a spreadsheet listing all the necessary feedback for the game.




03
UI / UX DESIGN
Because we didn't have any art team I was (in addition of my other roles) one of the two UI / UX designer of the team.
So, as a UI / UX designer I have :
-
Produced UI mockup on Adobe XD for the majority of the UI.
-
Designed the main menu (Level selection / Chapter selection)
-
Designed the popup menus giving informations and warnings to the players.
-
Polished some menus (Shop menu)
-
Realised the credits.
-
Produced and Integrated some visuals.